1. Quartz 와 Batch
1-1. Quartz
- 언제 실행시킬지와 관련
- Scheduling
1-2. Batch
- 무엇을 실행시킬지와 관련
- Batch job
- 보통 배치를 짠다는 말은 Batch job 개발을 한다는 의미
2. Quartz와 Batch의 관계 및 함께 사용하는 이유
일괄처리(로직)을 batch job 으로, batch job 을 스케쥴링 하기 위해 quartz 를 사용
높은 Spring Version은 @Scheduled 어노테이션으로 Crontrigger와 같은 기능을 제공하여 Quartz 가 필요 없다곤 하나
Quartz 의 Clustering 기능, DB 값을 기준으로 동작 제어가 가능하다는 점에 Quartz를 함께 사용
3. Quartz Clustering + Batch 구현하기
3-1. 들어가기에 앞서
[환경]
- Spring 5.x
- jdk 1.8
- Quartz 2.3
- maven
- batch core 5.x
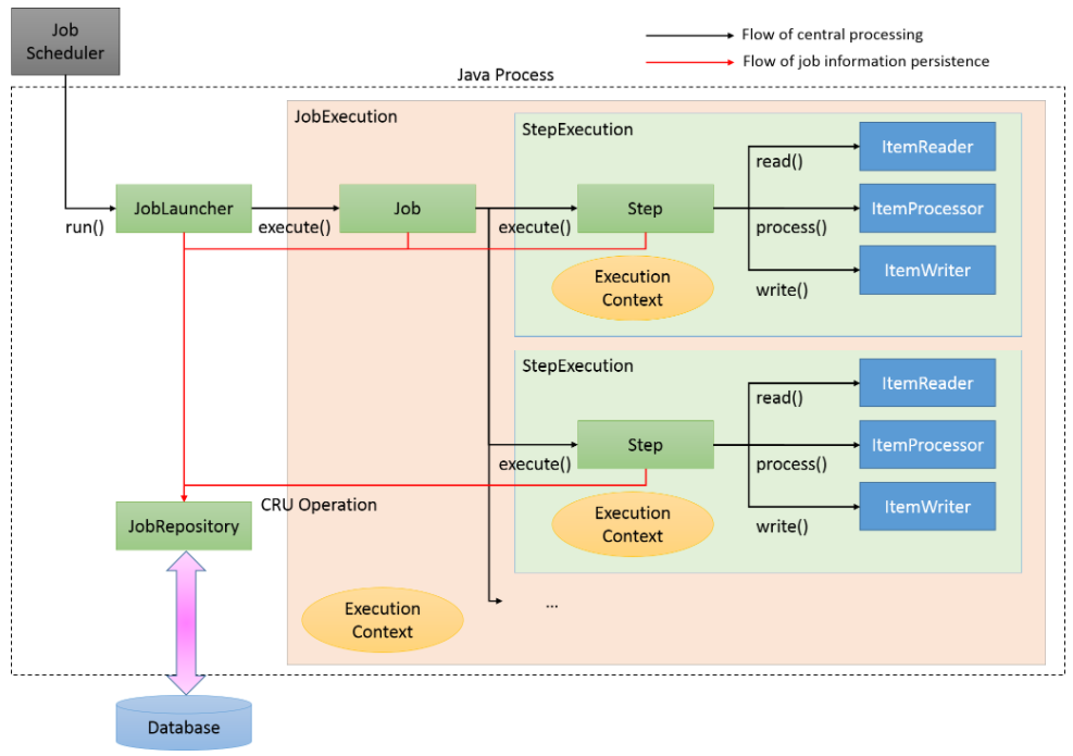
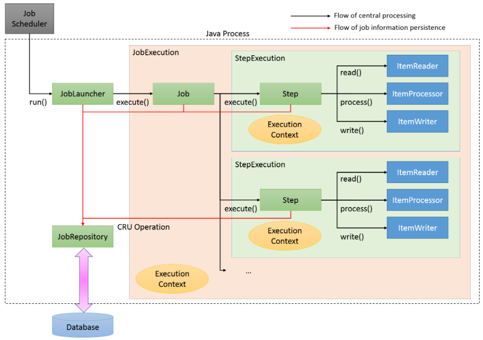
[스프링 배치 구조]

[구조 및 설계]
- 배치를 관리하는 서버, 배치를 실행하는 쿼츠 서버가 각각 존재.
- InMemory 방식으로 batch 와 quartz(scheduler) 를 사용할 수 있지만, 데이터를 DB로 관리해야 관리UI 구성이 가능하며 쿼츠 클러스터링을 사용할 수 있으므로 메타테이블 및 JDBC 방식을 사용한다.
- 쿼츠 클러스터링 모드를 사용한다 (서버 2대)
- Batch Job, Job parameter, Schedule, cron 과 관련된 데이터는 UI로 관리한다 (이에 대한 코드 및 설계 부분은 생략..)
- 배치 관리 서버에서 스케쥴을 등록/수정/삭제할 경우 쿼츠 서버의 스케쥴러에 배치가 등록/수정/삭제 된다.
- 배치 관리 서버에서 실행 중인 스케쥴을 중지 시킬 경우 쿼츠 서버에서 실행중이던 스케쥴이 중지된다(관련 내용은 이곳에 정리)
[쿼츠(스케쥴러) + 배치 동작 흐름]
1) 쿼츠 서버구동
2) Scheduler 생성
3) Schedule 조회
4) Scheduler에 조회된 Schedule 등록(Schedule은 job detail 을 포함하며 job detail은 batch 정보를 담은 job parameter map을 포함)
5) 등록된 스케쥴이 SchedulerJob(QuartzJob) 에서 실행됨
6) SchedulerJob(QuartzJob) 내에서 batch job 을 실행
[쿼츠, 배치 메타테이블]
들어가기에 앞서 배치, 쿼츠 메타테이블을 조금 살펴보자.. (Spring Batch, Spring Quartz meta-table)
3-2. 구현 및 관련 소스
[QuartzConfig]
Scheduler를 생성하는 SchedulerFactoryBean 을 스프링 빈으로 등록, dataSource 부분을 실환경에서 사용중인 dataSource 로 바꿔줌
배치서버 동작시 QuartzStarter Bean이 생성되며, 생성시 init 메소드가 동작하게 함. 그 안에서 스케쥴 등록 + 스케쥴러 실행을 시킴
|
1
2
3
4
5
6
7
8
9
10
11
12
13
14
15
16
17
18
19
20
21
22
23
24
25
26
27
28
29
30
31
32
33
34
35
36
37
38
39
40
41
42
43
44
45
46
47
48
49
50
51
52
53
54
55
56
57
58
59
60
61
62
63
64
65
66
67
68
69
70
71
72
73
74
|
package com.spring.quartz.config;
import java.util.Properties;
import javax.sql.DataSource;
import org.quartz.SchedulerException;
import org.slf4j.Logger;
import org.slf4j.LoggerFactory;
import org.springframework.beans.factory.annotation.Autowired;
import org.springframework.beans.factory.config.PropertiesFactoryBean;
import org.springframework.context.ApplicationContext;
import org.springframework.context.annotation.Bean;
import org.springframework.context.annotation.Configuration;
import org.springframework.core.io.ClassPathResource;
import org.springframework.scheduling.quartz.SchedulerFactoryBean;
import org.springframework.transaction.PlatformTransactionManager;
import com.spring.quartz.QuartzStarter;
@Configuration
public class QuartzConfig {
private static final Logger logger = LoggerFactory.getLogger(QuartzConfig.class);
@Autowired
private DataSource dataSource;
@Autowired
private PlatformTransactionManager transactionManager;
@Autowired
private ApplicationContext applicationContext;
@Bean
public SchedulerFactoryBean schedulerFactory() throws SchedulerException {
logger.info("SchedulerFactoryBean created!");
SchedulerFactoryBean schedulerFactoryBean = new SchedulerFactoryBean();
AutowiringSpringBeanJobFactory jobFactory = new AutowiringSpringBeanJobFactory();
jobFactory.setApplicationContext(applicationContext);
schedulerFactoryBean.setJobFactory(jobFactory);
schedulerFactoryBean.setTransactionManager(transactionManager);
schedulerFactoryBean.setDataSource(dataSource);
schedulerFactoryBean.setOverwriteExistingJobs(true);
schedulerFactoryBean.setAutoStartup(true);
schedulerFactoryBean.setQuartzProperties(quartzProperties());
return schedulerFactoryBean;
}
@Bean
public Properties quartzProperties() {
PropertiesFactoryBean propertiesFactoryBean = new PropertiesFactoryBean();
propertiesFactoryBean.setLocation(new ClassPathResource("/quartz.properties"));
Properties properties = null;
try {
propertiesFactoryBean.afterPropertiesSet();
properties = propertiesFactoryBean.getObject();
} catch (Exception e) {
logger.warn("Cannot load quartz.properties");
}
return properties;
}
@Bean(initMethod="init", destroyMethod="destroy")
public QuartzStarter quartzStarter() {
return new QuartzStarter();
}
}
|
cs |
[quartz.properties]
SchedulerFactoryBean 에서 사용되는 property
1) ~.isClustered = true : Clustering 사용 여부
2) ~.jobStore.class = ~.JobStoreTX : 클러스터링 모드는 inMemory 모드에서 사용 불가
3) ~.jobStore.driverDelegateClass = ~StdJDBCDelegate : 클러스터링 모드는 inMemory 모드에서 사용 불가
4) ~.instanceName = ? : 인스턴스명을 기준으로 클러스터 서버들이 묶이게 되므로 반드시 동일한 인스턴스명을 사용
5) ~.instanceId = ? : 인스턴스명을 기준으로 클러스터 서버를 구분할 수 있다
기타 속성들은 이곳에 자세히 설명되어 있다.
|
1
2
3
4
5
6
7
8
9
10
11
12
13
14
15
16
17
18
19
20
21
22
23
24
25
26
27
28
29
30
31
32
33
34
35
36
37
38
39
40
41
42
43
44
|
# Using Spring datasource in quartzJobsConfig.xml
# Spring uses LocalDataSourceJobStore extension of JobStoreCMT
org.quartz.jobStore.tablePrefix = QRTZ_
org.quartz.jobStore.isClustered = true
org.quartz.jobStore.misfireThreshold=2000
org.quartz.jobStore.clusterCheckinInterval=1000
# Change this to match your DB vendor
org.quartz.jobStore.class = org.quartz.impl.jdbcjobstore.JobStoreTX
org.quartz.jobStore.driverDelegateClass = org.quartz.impl.jdbcjobstore.StdJDBCDelegate
#org.quartz.jobStore.dataSource = dataSource
#SCHED_NAME 속성. Clustering이 되는 기준이므로 clustering으로 묶이는 서버들은 모두 동일한 instanceName 을 사용해야 한다
spring.quartz.scheduler.instanceName=QuartzScheduler
#AUTO, NON_CLUSTERED, SYS_PROP 등의 옵션이 존재하며 SYS_PROP은 org.quartz.scheduler.instanceId 를 key값으로하는 system property를 가져온다
org.quartz.scheduler.instanceId=SYS_PROP
org.quartz.scheduler.rmi.export = false
org.quartz.scheduler.rmi.proxy = false
org.quartz.threadPool.class = org.quartz.simpl.SimpleThreadPool
org.quartz.threadPool.threadCount = 10
org.quartz.threadPool.threadPriority = 5
org.quartz.threadPool.threadsInheritContextClassLoaderOfInitializingThread = true
spring.quartz.scheduler-name=QuartzScheduler
#============================================================================
# Configure Main Scheduler Properties
#============================================================================
org.quartz.scheduler.batchTriggerAcquisitionMaxCount=20
org.quartz.scheduler.idleWaitTime=1000
org.quartz.scheduler.skipUpdateCheck=true
#============================================================================
# Configure ThreadPool
#============================================================================
org.quartz.threadPool.threadNamePrefix=QuartzScheduler
#============================================================================
# Configure JobStore
#============================================================================
org.quartz.jobStore.acquireTriggersWithinLock=true
|
cs |
[QuartzStarter]
bean 생성시 init() 실행. 서버 동작과 함께 배치 스케쥴러 생성+스케쥴 등록+스케쥴 실행이 이루어짐.
1) getScheduleList() : 편성해놓은 스케쥴 정보(스케쥴+배치잡) 조회
2) insertSchdul() : 조회한 스케쥴 정보들을 scheduler에 등록
3) scheduler.start : scheduler 를 실행
※ restart() : 외부 호출을 받아 스케쥴러를 재실행 할 경우 사용됨.
재실행을 목적으로 scheduler를 중지시킬 경우 scheduler.stop() 대신 stanby()를 사용해야 함을 주의
scheduler.scheduleJob(jobDetail, trigger)
jobDetail : Job의 실제 구현내용과 Job 실행에 필요한 상세 정보가 담겨있음
trigger : job을 언제 어떤 주기로 실행할지에 대한 정보가 담겨있음
|
1
2
3
4
5
6
7
8
9
10
11
12
13
14
15
16
17
18
19
20
21
22
23
24
25
26
27
28
29
30
31
32
33
34
35
36
37
38
39
40
41
42
43
44
45
46
47
48
49
50
51
52
53
54
55
56
57
58
59
60
61
62
63
64
65
66
67
68
69
70
71
72
73
74
75
76
77
78
79
80
81
82
83
84
85
86
87
88
89
90
91
92
93
94
95
96
97
98
99
100
101
102
103
104
105
106
107
108
109
110
111
112
113
114
115
116
117
118
119
120
|
public class QuartzStarter {
private static final Logger LOGGER = LoggerFactory.getLogger(QuartzStarter.class);
@Autowired
private SchdulService schdulService;
@Autowired
private SchedulerFactoryBean schedulerFactoryBean;
@Autowired
private InitAbandonedJobService initAbandonedJobService;
@Resource(name="scheduleListener")
private JobListener scheduleListener;
private Scheduler scheduler;
/** 서버 launch 시 호출되는 메소드
* 1. 서버 shutdown 시 running 중이던 job의 status를 ABANDONED 로 UPDATE
* 2. 스케쥴JOB 등록 및 스케쥴러 시작
*/
public void init() throws Exception {
scheduler = schedulerFactoryBean.getScheduler();
addListener();
scheduler.clear();
List<SchdulVO> schdulList = getSchdulList();
registScheduleForScheduler(schdulList);
scheduler.start();
}
/** 스케쥴 리스트 조회 */
public List<SchdulVO> getSchdulList() throws Exception {
return schdulService.selectSchdulList();
}
/** 스케쥴러에 스케쥴JOB 등록 */
private void registScheduleForScheduler(List<SchdulVO> schdulList) throws Exception {
for (SchdulVO schdul : schdulList) {
schdul.setParamtrList(schdulService.selectSchdulParamtr(schdul));
insertSchdul(schdul);
}
}
/** scheduler 에 리스너 등록 */
private void addListener() throws SchedulerException {
scheduler.getListenerManager().addJobListener(scheduleListener);
}
/** scheduler 에 scheduleJob 등록 */
public void insertSchdul(SchdulVO schdulVO) throws Exception {
JobDetail jobDetail; // Job 상세 정보 VO
CronTrigger cronTrigger; // Trigger 객체
jobDetail = JobBuilder.newJob(SchedulerJob.class)
.withIdentity(new JobKey(schdulVO.getSchdulNo()))
.build();
jobDetail.getJobDataMap().put("batchId" , schdulVO.getBatchId ());
jobDetail.getJobDataMap().put("batchProgrm" , schdulVO.getBatchNm ());
jobDetail.getJobDataMap().put("paramtrList" , schdulVO.getParamtrList());
cronTrigger = TriggerBuilder.newTrigger()
.withIdentity(schdulVO.getSchdulNo())
.withSchedule(CronScheduleBuilder.cronSchedule(schdulVO.getCronExpression()).withMisfireHandlingInstructionDoNothing())
.forJob(schdulVO.getSchdulNo())
.build();
try {
scheduler.scheduleJob(jobDetail, cronTrigger);
} catch (SchedulerException e) {
LOGGER.error("ex while registering schedule {}", e.getMessage());
} catch (Exception e) {
LOGGER.error("ex while registering schedule {}", e.getMessage());
}
}
//https://stackoverflow.com/questions/3650539/what-is-the-difference-between-schedulers-standby-and-pauseall
//stanby 는 scheduler 를 정지시키고 정지상태에서 misfire 된 job 들을 start가 된 이후 무시한다.
/** 스케쥴러 재시작
* ADM 스케쥴 수정 및 삭제시 호출됨
*/
public void restart() {
try {
scheduler.standby();
addListener();
scheduler.clear();
List<SchdulVO> schdulList = getSchdulList();
registScheduleForScheduler(schdulList);
scheduler.start();
} catch (Exception e) {
LOGGER.error("ex in restart() {}", e.getMessage());
}
}
/** 스케쥴러 종료
* WAS SERVER shutdown
*/
public void destroy() {
try {
if (scheduler != null) {
scheduler.shutdown();
schedulerFactoryBean.destroy();
}
} catch(Exception e) {
LOGGER.error("ex in destroy() {}", e.getMessage());
}
}
}
|
cs |
[SchedulerJob]
아래와 같이 QuartzJobBean 의 executeInternal 추상메소드를 구현하여 job 에서 수행될 로직을 작성한다.
이는 Batch Job이 아닌 SchedulerJob(=QuartzJob)이며, 쿼츠잡에서 batch job 을 실행하도록 구현한다.
batch job 은 QuartzStarter 의 insertSchdul() 내에서 넘겨주었던 JobDataMap에서 꺼내온 데이터를 기준으로 한다.
1) jobContext 에서 배치 Bean name, 파라미터 정보들을 꺼낸 후
2) jobLauncher.run(배치Bean, 배치파라미터) 로 배치 실행
※ jobExecutionId는 job이 실행 된 이후 생성되므로(jobLauncher.run() 이후) 배치 결과 관리 화면과 같은 기능이 필요할 경우 이를 유의해야 한다.
|
1
2
3
4
5
6
7
8
9
10
11
12
13
14
15
16
17
18
19
20
21
22
23
24
25
26
27
28
29
30
31
32
33
34
35
36
37
38
39
40
41
42
43
44
45
46
47
|
import org.springframework.scheduling.quartz.QuartzJobBean;
@Transactional
//@DisallowConcurrentExecution //클러스터링 환경에선 해당 어노테이션 작동하지 않음
public class SchedulerJob extends QuartzJobBean {
private static final Logger LOGGER = LoggerFactory.getLogger(SchedulerJob.class);
@Autowired
private JobLauncher jobLauncher;
@Resource(name="QuartzUtils")
private QuartzUtils quartzUtils;
@Override
protected void executeInternal(JobExecutionContext jobContext) throws JobExecutionException {
LOGGER.info("executeInternal()");
try {
JobDataMap dataMap = jobContext.getJobDetail().getJobDataMap();
JobParametersBuilder jpb = new JobParametersBuilder();
for (BatchParamtrVO paramtr : (List<BatchParamtrVO>)dataMap.get("paramtrList")) {
jpb.addString(paramtr.getParamtrNm(), paramtr.getParamtr());
}
String schdulNo = jobContext.getJobDetail().getKey().getName();
String currentTime = Long.toString(System.currentTimeMillis());
String schdulResultNo = dataMap.getString("schdulResultNo");
jpb.addString("schdulNo", schdulNo);
jpb.addString("currentTime", currentTime);
jpb.addString("schdulResultNo", schdulResultNo);
JobExecution je = null;
je = jobLauncher.run((Job)BeanUtils.getBean(dataMap.getString("batchProgrm")), jpb.toJobParameters());
result = je.getId(); //jobExecutionId 가 생성되는 시점에 유의 (배치 실행 후 리턴되며 실행 전 알 수 없음)
jobContext.setResult(result);
} catch (JobExecutionAlreadyRunningException e) {
LOGGER.info("ex while excute : {}", e.getMessage());
} catch (Exception e) {
LOGGER.info("ex while excute : {}", e.getMessage());
}
}
}
|
cs |
[BeanUtils]
context 에서 bean 정보를 가져오기 위한 유틸
batch job 이름을 기준으로 bean을 가져오기 위함. jobLauncher run 을 할 때 사용.
|
1
2
3
4
5
6
7
8
9
10
11
12
13
14
15
16
17
18
19
20
21
22
23
24
25
26
|
package com.spring.quartz.utils;
import org.springframework.context.ApplicationContext;
import org.springframework.context.ApplicationContextAware;
import org.springframework.stereotype.Component;
// bean에 ApplicationContext 정보 주입
@Component
public class BeanUtils implements ApplicationContextAware {
private static ApplicationContext context;
@Override
public void setApplicationContext(ApplicationContext applicationContext) {
// TODO Auto-generated method stub
context = applicationContext;
}
public static <T> T getBean(Class<T> beanClass) {
return context.getBean(beanClass);
}
public static Object getBean(String beanName) {
return context.getBean(beanName);
}
}
|
cs |
[BatchConfig]
Spring Batch 와 관련된 설정.
JobRepository : batch job meta data 에 대한 CRUD
JobExplorer : batch job meta data 에 대한 read-only 기능
JobOperation : stop, restart 등 job 에 대한 제어
※ jobLauncher 의 taskExecutor 는 여러종류가 있으며 그 중 비동기 처리를 위한 taskExecutor 사용시 실행 순서에 유의해야 함.
1) sync 방식에서의 순서 :
jobToBeExecuted(scheduler listener 전처리) -> scheduler job(batch job 실행) -> step 실행 -> tasklet 실행 [tasklet beforeStep -> tasklet execute -> tasklet AfterStep] -> jobWasExecuted(scheduler listener 후처리)
2) async 방식에서의 순서 :
jobToBeExecuted(scheduler listener 전처리) -> scheduler job(batch job 실행) -> jobWasExecuted(scheduler listener 후처리) -> step 실행 -> tasklet 실행 [tasklet beforeStep -> tasklet execute -> tasklet AfterStep]
|
1
2
3
4
5
6
7
8
9
10
11
12
13
14
15
16
17
18
19
20
21
22
23
24
25
26
27
28
29
30
31
32
33
34
35
36
37
38
39
40
41
42
43
44
45
46
47
48
49
50
51
52
53
54
55
56
57
58
59
60
61
62
63
64
65
66
67
68
69
70
71
72
73
74
75
76
77
78
79
80
81
82
83
84
85
86
87
88
89
90
91
92
93
94
95
96
97
98
99
100
|
package com.spring.batch.config;
import javax.sql.DataSource;
import org.springframework.batch.core.configuration.JobRegistry;
import org.springframework.batch.core.configuration.support.JobRegistryBeanPostProcessor;
import org.springframework.batch.core.configuration.support.MapJobRegistry;
import org.springframework.batch.core.explore.JobExplorer;
import org.springframework.batch.core.explore.support.JobExplorerFactoryBean;
import org.springframework.batch.core.launch.JobLauncher;
import org.springframework.batch.core.launch.JobOperator;
import org.springframework.batch.core.launch.support.SimpleJobLauncher;
import org.springframework.batch.core.launch.support.SimpleJobOperator;
import org.springframework.batch.core.repository.JobRepository;
import org.springframework.beans.factory.annotation.Autowired;
import org.springframework.beans.factory.annotation.Qualifier;
import org.springframework.context.annotation.Bean;
import org.springframework.context.annotation.Configuration;
import org.springframework.scheduling.quartz.SimpleThreadPoolTaskExecutor;
import org.springframework.transaction.PlatformTransactionManager;
/** https://docs.spring.io/spring-batch/docs/current/reference/html/job.html */
@Configuration
public class BatchConfig {
private static final String TABLE_PREFIX = "BATCH_";
private static final int THREAD_COUNT = 10;
@Autowired
private DataSource dataSource;
@Autowired
@Qualifier("txManager")
private PlatformTransactionManager txManager;
/** job 메타데이터에 대한 CRUD 제공 */
@Bean
public JobRepository jobRepository() throws Exception {
CustomJobRepositoryFactoryBean jfb = new CustomJobRepositoryFactoryBean();
jfb.setTablePrefix(TABLE_PREFIX);
jfb.setDataSource(dataSource);
jfb.setTransactionManager(txManager);
jfb.afterPropertiesSet();
return (JobRepository) jfb.getObject();
}
/** job 실행시키는 런쳐 */
@Bean
public JobLauncher jobLauncher() throws Exception {
SimpleJobLauncher jobLauncher = new SimpleJobLauncher();
jobLauncher.setJobRepository(jobRepository());
jobLauncher.setTaskExecutor(simpleThreadPoolTaskExecutor());
jobLauncher.afterPropertiesSet();
return jobLauncher;
}
/** 비동기처리 및 job을 thread pool 로 동작시키기 위해
* (quartz thread count 와 일치시켜야 함) */
@Bean
public SimpleThreadPoolTaskExecutor simpleThreadPoolTaskExecutor() throws Exception {
SimpleThreadPoolTaskExecutor stpte = new SimpleThreadPoolTaskExecutor();
stpte.setThreadCount(THREAD_COUNT);
return stpte;
}
/** 현재 실행중인 job 정보 및 job 제어 */
@Bean
public JobExplorer jobExplorer() throws Exception {
JobExplorerFactoryBean jfb = new JobExplorerFactoryBean();
jfb.setDataSource(dataSource);
jfb.setTablePrefix(TABLE_PREFIX);
jfb.afterPropertiesSet();
return (JobExplorer) jfb.getObject();
}
/** 현재 실행중인 job 정보 및 job 제어 */
@Bean
public JobOperator jobOperator() throws Exception {
SimpleJobOperator sjo = new SimpleJobOperator();
sjo.setJobLauncher(jobLauncher());
sjo.setJobRepository(jobRepository());
sjo.setJobRegistry(jobRegistry());
sjo.setJobExplorer(jobExplorer());
return sjo;
}
@Bean
public JobRegistryBeanPostProcessor JobRegistryBeanPostProcessor() throws Exception {
JobRegistryBeanPostProcessor postProcessor = new JobRegistryBeanPostProcessor();
postProcessor.setJobRegistry(jobRegistry());
return postProcessor;
}
@Bean
public JobRegistry jobRegistry() throws Exception {
MapJobRegistry mjr = new MapJobRegistry();
return mjr;
}
}
|
cs |
[Sample Batch Job Bean]
Batch job bean 설정이 되어있는 xml
|
1
2
3
4
5
6
7
8
9
10
11
12
13
14
15
16
17
18
19
|
<?xml version="1.0" encoding="UTF-8"?>
<beans xmlns="http://www.springframework.org/schema/beans" xmlns:xsi="http://www.w3.org/2001/XMLSchema-instance"
xmlns:util="http://www.springframework.org/schema/util"
xsi:schemaLocation="http://www.springframework.org/schema/beans http://www.springframework.org/schema/beans/spring-beans-3.0.xsd
http://www.springframework.org/schema/util http://www.springframework.org/schema/util/spring-util.xsd
http://www.springframework.org/schema/batch http://www.springframework.org/schema/batch/spring-batch.xsd
">
<job id="SampleJob" xmlns="http://www.springframework.org/schema/batch">
<step id="SampleJob.step1">
<tasklet ref="SampleJob.step1Adapter"/>
</step>
</job>
<bean id="SampleJob.step1Adapter" class="com.spring.batch.job.tasklet.SampleJob">
</bean>
</beans>
|
cs |
[Sample Step]
|
1
2
3
4
5
6
7
8
9
10
11
12
13
14
15
16
17
18
19
20
21
22
23
24
25
26
27
28
|
public class SampleJob implements Tasklet , StepExecutionListener
{
private static final Logger LOGGER = LoggerFactory.getLogger(SampleJob.class);
public void beforeStep(StepExecution stepExecution)
{
//전처리
}
public ExitStatus afterStep(StepExecution stepExecution)
{
//후처리
return ExitStatus.COMPLETED;
}
@Override
public RepeatStatus execute(StepContribution contribution, ChunkContext chunkContext) throws Exception
{
//로직
return RepeatStatus.FINISHED;
}
}
|
cs |
4. batch job junit 테스트하기
특정 배치를 테스트 해보자.
jUnit 으로 batch job 을 테스트하기 위해선 아래와 같이 실환경보다 필요한 bean 이 좀 적다.
※ jobLauncher 의 경우 실환경에선 비동기 동작을 위해 async taskExecutor 를 사용했지만 테스트환경에선 해당 부분을 제거해준다.
※ jobLauncherTestUtils 은 배치테스트를 위한 bean
[4-1. bean 설정]
기타 설정들은 생략하겠다.
|
1
2
3
4
5
|
<bean id="jobLauncherTestUtils" class="org.springframework.batch.test.JobLauncherTestUtils"/>
<bean id="jobRepository" class="org.springframework.batch.core.repository.support.MapJobRepositoryFactoryBean" />
<bean id="jobLauncher" class="org.springframework.batch.core.launch.support.SimpleJobLauncher">
<property name="jobRepository" ref="jobRepository" />
</bean>
|
cs |
[4-2. 테스트코드 작성]
1) 테스트를 하고자 하는 batch xml 을 context config 에 추가
2) job parameter 가 필요한 경우 생성
3) launchJob 을 사용해 배치 실행
※ jndi 사용시 SpringJUnit4ClassRunner 를 구현하여 dataSource를 바인딩해준다. (이와 관련된 자세한 내용은 이곳을 참고)
|
1
2
3
4
5
6
7
8
9
10
11
12
13
14
15
16
17
18
19
20
21
22
23
24
25
26
27
28
29
30
31
32
33
34
35
36
37
|
//@RunWith(SpringJUnit4ClassRunner.class)
@RunWith(ExtSpringJUnit4ClassRunner.class) //jndi 사용시 datasource binding
@ContextConfiguration(locations = {
"classpath:batch/job/sampleJob.xml" //테스트하고자 하는 batch xml
, "classpath:test-*.xml"
, "classpath:bmp/batch/context-datasource.xml"
, "classpath:bmp/spring/context-mybatis.xml"
, "classpath:bmp/spring/context-datasource.xml"
})
public class BatchTest {
//* 테스트 주입설정 주의사항
// org.springframework.core.task.SimpleAsyncTaskExecutor 사용시 비동기 aync 로 배치가 동작하므로 테스트시 결과값 확인이 불가
// junit test 는 test xml 을 따로 두어 asyncTaskExecutor 제거
private static final Logger LOGGER = LoggerFactory.getLogger(BatchTest.class);
@Autowired
private JobLauncherTestUtils jobLauncherTestUtils;
@Test
public void testJob() throws Exception {
JobExecution jobExecution = null;
try {
Map<String, JobParameter> map = new HashMap<>();
map.put("sampleInputKey", new JobParameter("sampleInputValue"));
JobParameters jps = new JobParameters(map);
jobExecution = jobLauncherTestUtils.launchJob(jps);
} catch(Exception e) {
e.printStackTrace();
}
Assert.assertEquals(ExitStatus.COMPLETED.getExitCode(), jobExecution.getExitStatus().getExitCode());
}
}
|
cs |
5. 중복 스케쥴에 대한 SKIP 처리
멱등성이 보장되지 않는 배치잡에 대한 중복 실행은 각종 에러가 발생할 수 있다. (스케쥴 간격보다 배치 수행시간이 긴 경우)
위 경우 중복 스케쥴에 대한 SKIP 처리가 필요한데,
동기식 방식 및 클러스터링 모드가 아닌 단일 쿼츠 환경에서는 쿼츠잡 쪽에 @DisallowConcurrentExecution 어노테이션을 붙여주어 스케쥴 중복실행을 쉽게 막아 줄 수 있지만, 동기방식 혹은 클러스터링을 사용하는 배치서버의 경우 중복 스케쥴에 SKIP 처리가 쉽지 않다.
이 부분은 quartz 메타테이블인 schedule_state 을 사용하여 처리 했다.
해당 부분은 추후 정리하여 포스팅하겠다..
6. 개선 및 보완 사항
1) 스프링 배치 공부하기
스프링 쿼츠로 스프링 배치를 실행시키기 위해 쿼츠 쪽 설계만 됐을 뿐 Spring Batch 쪽 활용이 부족하다.
스프링 배치 쪽 공부는 추후에 더 해보는 걸로..(chunk 방식, 중단된 step 에서의 재시작 등)
2) 핫디플로이 관련 공부하기
#스케쥴 등록/수정/삭제 후 반영
해당 기능은 큰 어려움 없이 구현이 가능했다.
배치서버에 스케쥴러를 재기동 시키는 API를 두고, 관리UI(관리서버)에서 스케쥴 등록/수정/삭제시 해당 API를 호출하여 스케쥴 변경사항을 서버재기동없이 즉시 반영가능하다.
#배치잡 등록/수정/삭제 후 반영
관련 기능은 요구사항에 없었으므로 구현되지 않았으나, 관련 기능을 어떻게 구현할 수 있을지 고민해볼 필요가 있겠다.
관리서버에서 추가한 배치잡과 관련된 소스(class파일 등)가 배치서버 쪽에 존재해야 이를 사용한 스케쥴 편성이 의미가 있으므로(동작 하므로) 배치잡 추가시 배치서버 쪽에 새로운 class 파일 및 bean 설정이 되어있는 xml 파일 등을 배치서버 쪽에 ftp 전송등을 하여 업로드해준 후 배치서버가 재기동 되어야 할 듯 하다. (핫디플로이 및 기타 방법 알아보기)
깃헙 :
https://github.com/develo-pyo/springfw-batch
참고 자료 :
Quartz Clustering1 (quartz doc)
Quartz Clustering2
schedule cron expression
Quartz Schedule Tutorial
Spring Batch doc
'back > Spring Framework' 카테고리의 다른 글
| [Spring Fw] application context vs. servlet context (0) | 2020.05.07 |
|---|---|
| [Spring Batch+Quartz] 스프링 배치, 쿼츠 메타테이블 들여다보기 (1) | 2020.04.21 |
| @Transactional Propagation (전파속성), Isolation (격리수준레벨) 그리고 synchronized (0) | 2020.04.17 |
| [Spring Quartz] Batch Job 중지 시키기 : JobOperator, Stop, StoppableTasklet (0) | 2020.04.14 |
| [Spring Fw] Bean 생명주기 : Init/Destroy 사용법 및 호출 순서 (0) | 2020.03.19 |